Links e dicas úteis para integrar com a Vindi
Este artigo tem como objetivo apresentar as principais documentações oficiais da Vindi, além de alguns fluxos de sequências facilitando o acesso a informações técnicas detalhadas. Esses links permitirão um entendimento mais aprofundado sobre o funcionamento da plataforma, assegurando uma integração eficiente e bem-sucedida.
Principais documentações públicas da API Vindi
- Introdução à API de Recorrência da Vindi
Saiba mais sobre os fundamentos da API da Vindi e como ela pode ser utilizada para criar integrações robustas.
https://atendimento.vindi.com.br/hc/pt-br/articles/203020644 - Entidades básicas da plataforma de recorrência
Explore as principais entidades utilizadas na plataforma de recorrência da Vindi, como clientes, faturas e perfis de pagamento.
https://atendimento.vindi.com.br/hc/pt-br/articles/203051744 - Modo Trial e Sandbox: quais números de cartões posso usar para teste?
Informações sobre como realizar testes na API utilizando o modo Trial e Sandbox, além dos números de cartões disponíveis para simulação.
https://atendimento.vindi.com.br/hc/pt-br/articles/208756888 - Swagger Vindi
Acesse a documentação interativa do Swagger para explorar e testar os endpoints da API Vindi.
https://vindi.github.io/api-docs/dist/ - GitHub Vindi
Explore o repositório oficial da Vindi no GitHub, contendo exemplos e recursos adicionais para desenvolvedores.
https://github.com/swagger-api/swagger-ui - Quais métodos de pagamento a plataforma da Vindi Recorrência suporta?
Descubra todos os métodos de pagamento que a plataforma Vindi suporta, essenciais para uma integração de pagamento completa.
https://atendimento.vindi.com.br/hc/pt-br/articles/115005454887 - [Webhooks] O que são e como funcionam?
Entenda o que são webhooks e como utilizá-los para receber notificações automáticas de eventos na plataforma Vindi.
https://atendimento.vindi.com.br/hc/pt-br/articles/203305800
Abaixo, apresentamos um panorama geral dos principais fluxos de requisições da API Vindi. Essas sequências auxiliam na implementação de integrações eficientes, abordando desde a criação de clientes até a gestão de cobranças recorrentes e avulsas.
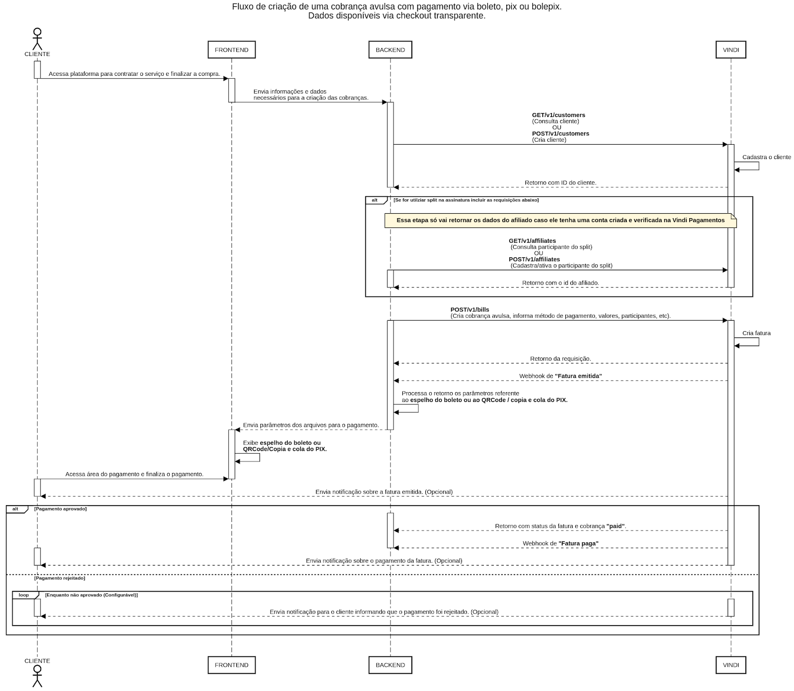
Fluxos de sequência
- Cobrança recorrente no cartão de crédito através de um checkout transparente + SPLIT
- Cobrança avulsa no cartão de crédito através de um checkout transparente + SPLIT
- Cobrança recorrente no boleto, pix ou bolepix através de um checkout transparente + SPLIT
- Cobrança avulso no boleto, pix ou bolepix através de um checkout transparente + SPLIT
Se deseja saber ainda mais sobre como a Vindi pode agregar valor à sua operação, entre em contato com o nosso time de suporte através da plataforma ou com nosso time comercial e agende uma viabilidade técnica. Estamos à disposição para ajudar na sua integração!
